5G-EMERGE Architectural Blueprint

Source: SAI v2.2, Chapter 3 · See also: Third White Paper on 5G-EMERGE (public summary of this chapter)

This page provides a concise overview of the 5G-EMERGE system architecture as defined in SAI Chapter 3. It covers the functional and logical architecture, the architectural evolution of media streaming that motivates the design, and the key technologies and standards involved.


Introduction

5G-EMERGE is a multi-CDP (Content Delivery Pathway) solution built on multi-RAT and multi-technology platforms. It addresses four use case categories simultaneously — Direct to Home (DTH), Direct to Vehicle (DTV), Direct to Edge (DTE), and Direct to Device (DTD) — by leveraging synergy between Media Services, DVB and 3GPP standards.

The architecture is vendor-agnostic and designed around five System Functions (SF1p, SF2, SF3, SF4, SF5) that map to the stages of content delivery from provisioning through to consumption.

5G-EMERGE Functional Architecture — Simplified Figure 3: Simplified functional architecture showing the major elements common across use cases. Zones are colour-coded by system function: Content Provisioning (SF1p), Near Edge (SF2), Distribution/SATCOM (SF3), Far Edge (SF4), Content Consumption (SF1c), and Service Control (SF5).

5G-EMERGE Functional Architecture — Detailed Figure 4: Detailed functional architecture extending Figure 3 with additional components for 5G Broadcast relay (DTE) and client-side functions (DTD). Line colours denote data format families: black for metadata (XML/JSON), green for HTTP-based streaming, red for MABR, blue for 5GMS, orange for satellite return channel.


Architectural Evolution

5G-EMERGE did not emerge in isolation — it builds on the progressive evolution of IP-based media delivery. Each stage adds capability whilst preserving compatibility with what came before.

OTT and Native IP Unicast

The initial transformation saw the rise of Over-the-Top services delivered via HTTP unicast, decoupling media from broadcast infrastructure. Adaptive bitrate streaming (HLS, MPEG-DASH) and multi-CDN architectures became the foundation.

OTT and Native IP Unicast Figure 5: Unicast-centric architecture driven by CDNs and HTTP-based streaming.

Mobile and Multicast Assisted Unicast Delivery (MAUD)

With mobile video demand outgrowing pure unicast capacity, hybrid delivery models emerged. 5G Broadcast (FeMBMS) enabled efficient simultaneous delivery of common content, whilst MAUD pushed popular content to the edge via multicast with unicast last-mile delivery.

MAUD Figure 6: Hybrid unicast-multicast architecture with edge-aware intelligence.

Satellite-Enhanced Edge Delivery

5G-EMERGE integrates satellite into the content delivery fabric, combining satellite downlink with edge distribution to achieve universal coverage, device agnosticism, resilience, and sustainability.

Satellite-Enhanced Edge Delivery Figure 7: The unified 5G-EMERGE architecture with satellite-terrestrial convergence.

Use Case Specialisations

Each use case specialises Figure 7 by activating the subset of functions relevant to its delivery pathway.

DTH, DTV and DTE Baseline — content delivered via satellite multicast (MABR) to a far edge cache, then served over local access networks. Minimal terrestrial unicast dependency, suited to remote or impaired connectivity.

DTH/DTV/DTE Baseline Figure 8: Baseline configuration for home, vehicle, and edge delivery.

DTE with 5G Broadcast Relay — extends the baseline by enabling a broadcast network operator to feed 5G Broadcast transmitters via satellite, with signalling conversion from MABR to 5G Broadcast.

DTE with 5G Broadcast Relay Figure 9: 5G Broadcast relay extension for DTE.

DTE with 5G MBS — satellite content is transformed and delivered using 5G Multicast-Broadcast Services through the mobile core, enabling session-based multicasting with tighter device feedback loops. Well suited to urban edge deployments.

DTE with 5G MBS Figure 10: 5G MBS extension for DTE.

DTD with 5G MBS — delivery direct to consumer devices (smartphones, tablets) via 5G MBS, eliminating far edge infrastructure. The device itself runs client-side equivalents of the far edge functions.

DTD with 5G MBS Figure 11: Direct to Device using 5G MBS.


Functional Architecture

The system functions evolved between Phase 1 and Phase 2. Phase 2 labels are used throughout this site:

System Function Name Role
SF1p Content Provisioning Encoding, packaging, and origin serving of content and metadata
SF1c Content Consumption Playback on consumer devices via media players
SF2 Near Edge Demand control, data transformation (MABR/5GMS), CDN interface
SF3 Distribution Connectivity between near and far edge — includes SATCOM (SF3a), 5G Broadcast Relay (SF3b), IP networks, and Client SATCOM (SF3c)
SF4 Far Edge Reception, caching, and local serving of content — includes Client Far Edge (SF4c) for DTD
SF5 Service Control Orchestration, monitoring, analytics, and management

Functional Architecture — Detailed Figure 12: Detailed functional architecture as refined in Phase 2, generalised to cover terrestrial IP, mobile, and DTD use cases.


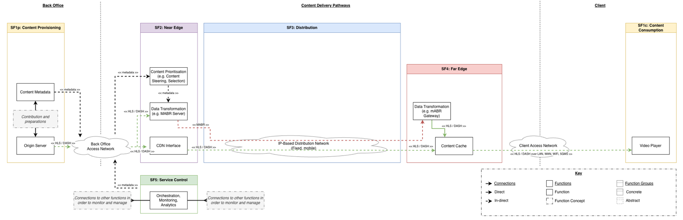
Logical Architecture

The logical architecture maps the functional responsibilities onto concrete, technology-agnostic components and their interactions.

Logical Architecture Figure 13: 5G-EMERGE logical architecture showing components grouped by system function with key interfaces.

Component descriptions and interface definitions are maintained in the full SAI document. The Testbeds page documents how each testbed realises subsets of this logical architecture.


Technologies, Standards and Interfaces

5G-EMERGE aligns with a broad set of industry standards. The key technology areas are summarised below; full details including specific specifications are in SAI §3.5 and Appendix 4.

Broadcast, Mobile and Satellite — DVB (DVB-NIP, DVB-I, DVB-S2X), 3GPP 5G Media Streaming (TS 26.501), 5G Multicast-Broadcast Services (TS 23.247), S-MIM.

Media Streaming Formats — CMAF, ISOBMFF, HLS, MPEG-DASH. Video codecs: H.264 (AVC), H.265 (HEVC), VP9, AV1. Audio codecs: AAC, Dolby.

Media Streaming Controls — Content Steering (HLS/DASH pathway prioritisation), CMCD/CMSD (client-server metadata exchange).

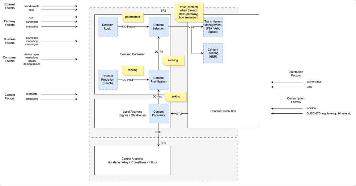
Demand Control — intelligent content prioritisation across pathways based on consumption patterns, schedules, business rules, and available capacity.

Demand Control Figure 14: Factors considered in demand control decisions.

Exposure Gateway — enables interaction between 5G-EMERGE applications and the 5G network via CAMARA APIs and 3GPP SA6 service enablers, abstracting network complexity.

Telemetry and Analytics — OpenTelemetry as the vendor-neutral instrumentation standard, with CMCD, CMSD, OpenMetrics, and 5GMS Data Collection for media-specific measurements. A central Metrics Hub aggregates QoS, QoE, and QoI (energy/sustainability) data.

Telemetry and Analytics Figure 15: Telemetry collection and aggregation to the Metrics Hub.

Management — TM Forum APIs (TMF 633, TMF 640), 3GPP network slice management (TS 28.258), CAMARA QoD APIs, ETSI MEC orchestration.


Related Pages